皇冠网开户_XM外汇平台全网最完整开户流程
时间:2024-07-02 阅读:16828
皇冠信用盘注册(www.hgty.us)为您提供皇冠登录,皇冠盘代理、会员皇冠信用网代理开户、皇冠会员开户业务XM平台是当今国内最火热的平台之一,凭借着资金安全、点差低等多久优势,受到众多用户的选择,现在给大家详细讲一下开户流程皇冠网开户。
首先皇冠网开户,复制开户链接到浏览器进入网址:
来百度APP畅享高清图片
一、进入网址之后输入自己的邮箱和密码皇冠网开户,开始注册:
二、点击注册之后看见提示皇冠网开户,进入邮箱点击认证:
展开全文
三、验证之后重新用链接登入皇冠网开户,登入之后开始认证账户:
四、填写个人信息:
填写示例:
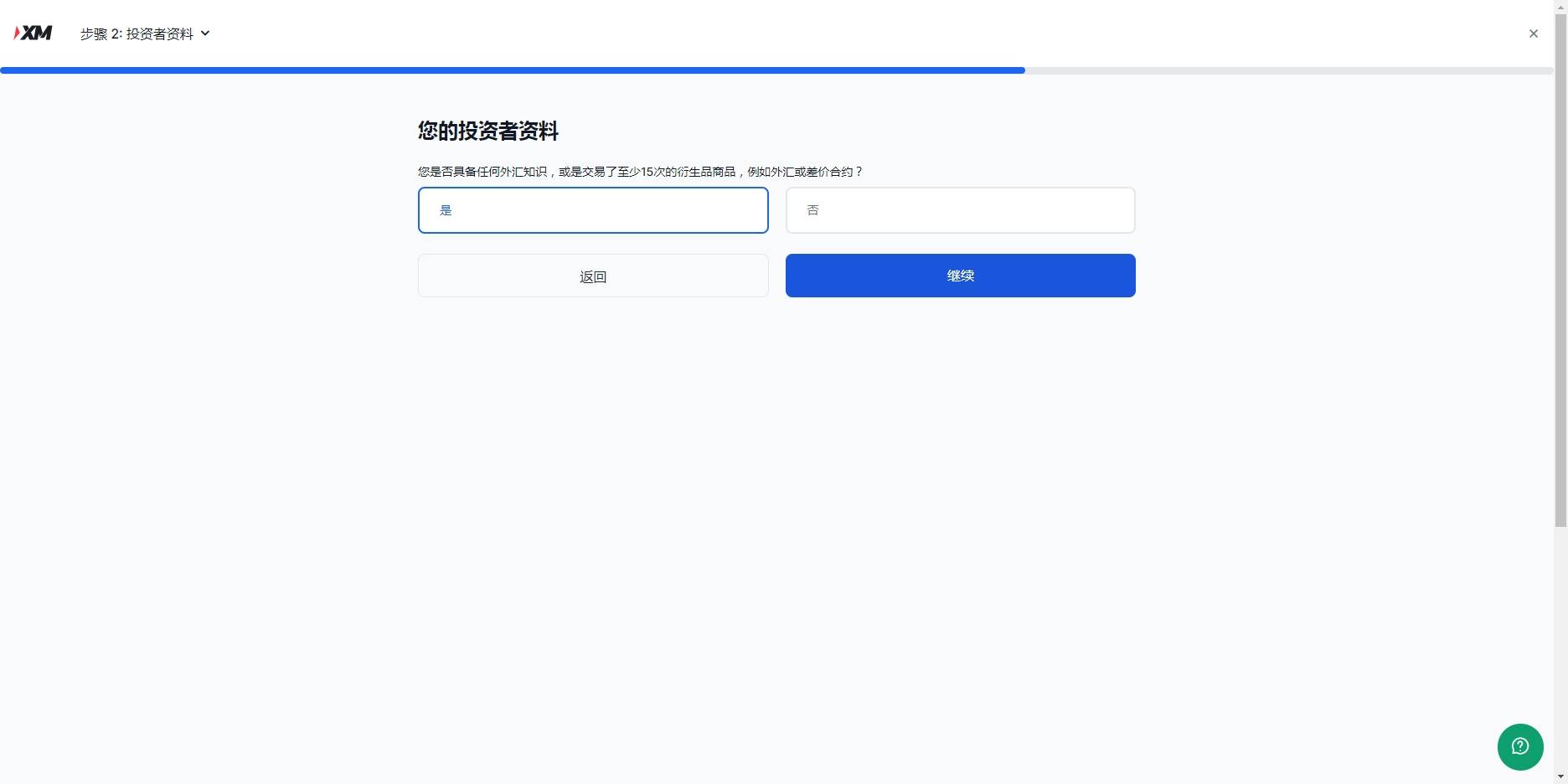
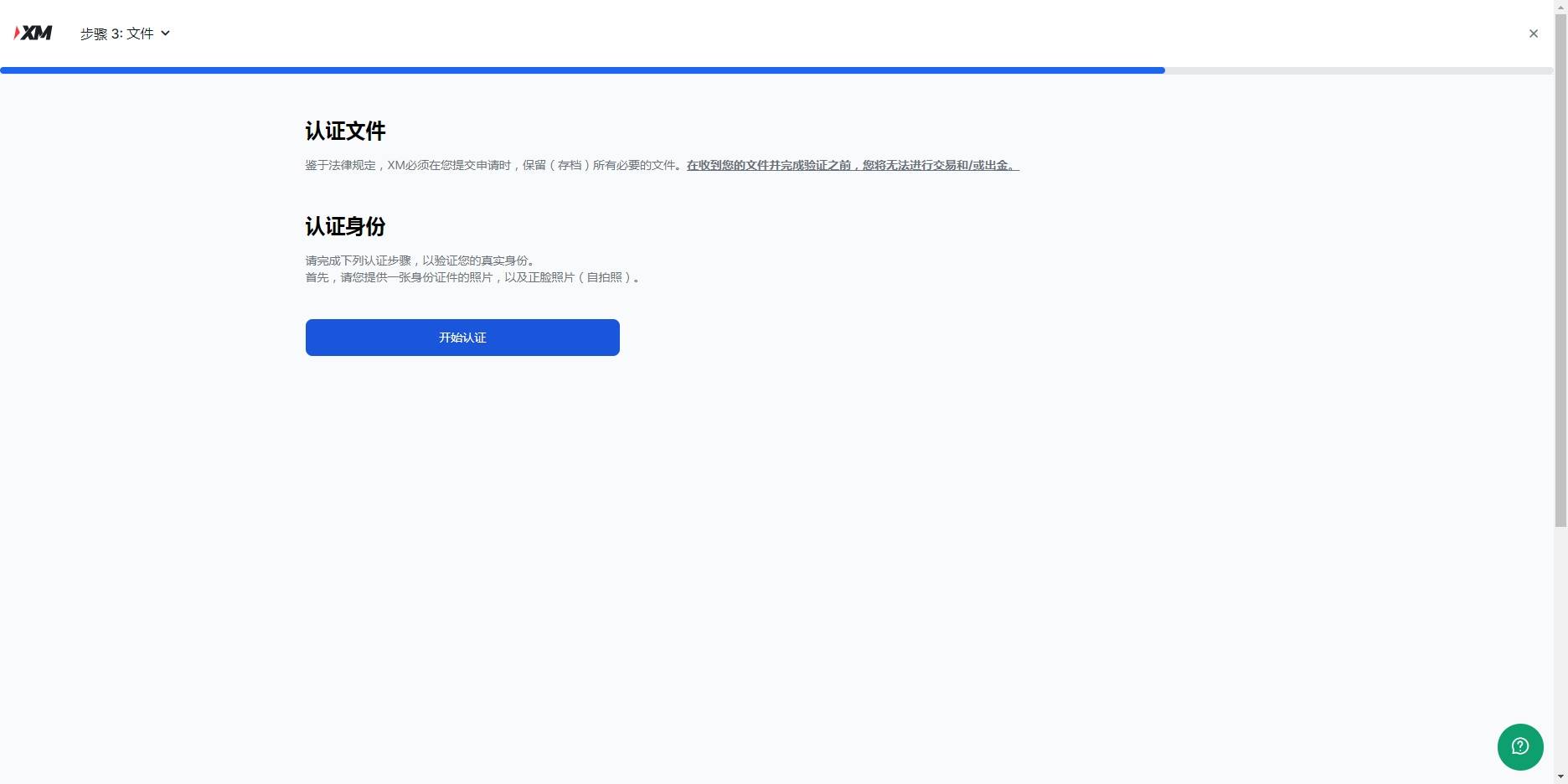
五、下一步点击是皇冠网开户,然后继续,开始最后一步,认证账户,认证账户看提示上传,涉及隐私就不演示了:
六、认证资料上传之后皇冠网开户,等待官方邮件反馈文件是否有误,没问题,就恭喜你开户成功了,可以开始外汇交易之旅了
猜你喜欢
- 2025-10-20皇冠皇冠足球平台_再次闪耀!多架“枭龙”正式交付阿塞拜疆,42亿美元大单落地了?
- 2025-10-20皇冠代理登入_马杜罗“有条件投降”,希望下台前留个体面,却被特朗普无情拒绝了
- 2025-10-20皇冠信用网如何申请_拉门斯的英超之夜:全场最多扑救与失误,评分6.8背后的故事
- 2025-10-20皇冠信用網登3出租_经贵州省委常委会会议研究决定,高峰拟任新职
- 2025-10-19皇冠信用盘登_上海男子有稳定工作和收入,却总沉迷在深夜干这事……被抓了!
- 2025-10-19皇冠信用APP下载_38岁活成BUG!梅西三射一传打崩对手,53场50球破纪录,3大奖稳了
- 2025-10-18皇冠皇冠代理平台_婚礼竟成为压垮“旬阳新郎”生命的“最后一根稻草”?
- 2025-10-17皇冠信用最新地址_尚东红,严重违反党的政治纪律、中央八项规定精神、组织纪律、廉洁纪律、工作纪律、生活纪律
- 2025-10-17皇冠代理登录地址_辽宁走失4岁女童40多小时后平安获救,镇长讲述获救情况:在大沟里找到,脸上有擦伤
- 2025-10-17皇冠信用网开户_美财长威胁加码,对华征税500%!美国就差临门一脚,发现中国还把着一个命门
- 2025-10-17皇冠信用网开户_江苏看病拍片新规本月执行:不提供数字影像处理上传存储可减5元、不需要实体胶片可不付费
- 2025-10-17皇冠信用網登2_商务部:美方在20余天出台20项对华打压措施,希望美方珍惜经贸会谈成果
网友评论